装机吧 - 系统装机大师 最简单易用的系统重装工具,让我们一起装机吧!支持 Windows XP、7、8、 10 原版镜像安装。支持 U 盘 PE 制作、PE 联网等多种功能选择。
  • 立即下载
  • 已下载:1000000+
    版本:12.6.48.1900 | 大小:31MB
当前位置:首页 > u盘教程
您的位置:首页 > u盘教程
用u盘安装系统的步骤
装机吧 2021年08月02日 10:46:00

使用U盘进行系统的安装并不复杂,但也需要做好准备工作和步骤细节的处理,否则容易出现差错造成安装,轻松学会u盘安装系统的方法如何用u盘安装,可以给您带来更多的便利,那么下面带你看下U盘安装系统的教程

rBEhVlKxBtQIAAAAAAEbp9r7_QkAAHB0wDVqCUAARu_857.jpg

一、U盘安装系统前准备工具:已经制作好U盘启动盘的U盘和系统镜像文件

二、U盘的安装系统步骤:

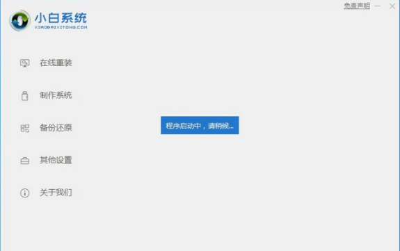
1、打开下载好的小白一键重装系统工具,下图所示:

image.png

2、制作U盘启动工具前请关闭电脑上面的杀毒软件哦,避免影响制作效果,下图所示:

image.png

3、出现的界面,我们选择左侧的制作系统栏目,下图所示:

image.png

4、这个时候我们插入U盘,记得U盘的资料需要单独备份哦,不然会格式化的哦,下图所示:

image.png

5、选择制作U盘,然后点击开始制作,下图所示:

image.png

6、选择需要安装的系统镜像,我们选择win10 64位系统,然后点击开始制作,下图所示:

image.png

7、点击确定格式化U盘制作工具,下图所示:

image.png

8、下面开始下载系统包和制作工具,期间不建议操作电脑哦,下图:

image.png

9、最后会提示制作成功,我们点击取消,下图所示:

image.png

10、接着可以退出U盘,插到需要重装系统的笔记本上面操作哦,下图所示:

image.png

11、重启笔记本,马上按启动热键(快速间断的按)F12,下图所示:

image.png

12、可以参考下面的启动热键大全图,下图:

image.png

13、接着进入启动界面,在Boot Menu界面选择 USB字眼的启动选项,方向键上下选择按回车键确定,参考下图:

image.png

14、出现的小白系统界面,我们选择第一项启动win10x64位PE,然后回车进去,下图所示:

image.png

15、加载完成后弹出小白装机工具,我们选择好系统,点击安装,下图所示:

image.png

16、选择安装的系统盘C,然后点击开始安装,下图所示:

image.png

17、出现的提示,我们点击确定,下图所示:

image.png

18、正式开始安装系统,请您耐心等候哦,下图所示:

image.png

19、安装完成后,我拔掉U盘点击立即重启,下图所示:

image.png

20、接着开始正式加载系统,期间会多次自动重启,然后进入系统就安装成功了,下图所示:

image.png

以上就是u盘安装系统的全过程啦,可能图片教程会比较多,但是操作起来还是很方便的,希望能给您带来帮助。

喜欢22
热门搜索
相关视频
装机吧在线重装 Window 11 教程
装机吧在线重装 Window 10 教程
猜你喜欢
讲解一下京东的装机大师靠谱吗..
2022/04/05
电脑风扇转一下停一下开不了机..
2021/07/29
电源已接通未充电怎么办
2020/06/13
怎么设置路由器限速
2020/09/16
怎么用u盘重装系统win8步骤演示..
2022/03/06
电脑如何设置u盘启动
2022/05/06

用u盘安装系统的步骤

分类:u盘教程    发布时间: 2021年08月02日 10:46:00
播放 2021年08月02日 10:46:00
随着互联网时代的发展,越来越多用户需要通过电脑进行日常工作,那么U盘成了我们在工作和生活中的好帮手,如何用u盘安装系统成了大家的难题,接下来就让我们一起看看u盘安装系统的步骤是怎么样的吧.

使用U盘进行系统的安装并不复杂,但也需要做好准备工作和步骤细节的处理,否则容易出现差错造成安装,轻松学会u盘安装系统的方法如何用u盘安装,可以给您带来更多的便利,那么下面带你看下U盘安装系统的教程

rBEhVlKxBtQIAAAAAAEbp9r7_QkAAHB0wDVqCUAARu_857.jpg

一、U盘安装系统前准备工具:已经制作好U盘启动盘的U盘和系统镜像文件

二、U盘的安装系统步骤:

1、打开下载好的小白一键重装系统工具,下图所示:

image.png

2、制作U盘启动工具前请关闭电脑上面的杀毒软件哦,避免影响制作效果,下图所示:

image.png

3、出现的界面,我们选择左侧的制作系统栏目,下图所示:

image.png

4、这个时候我们插入U盘,记得U盘的资料需要单独备份哦,不然会格式化的哦,下图所示:

image.png

5、选择制作U盘,然后点击开始制作,下图所示:

image.png

6、选择需要安装的系统镜像,我们选择win10 64位系统,然后点击开始制作,下图所示:

image.png

7、点击确定格式化U盘制作工具,下图所示:

image.png

8、下面开始下载系统包和制作工具,期间不建议操作电脑哦,下图:

image.png

9、最后会提示制作成功,我们点击取消,下图所示:

image.png

10、接着可以退出U盘,插到需要重装系统的笔记本上面操作哦,下图所示:

image.png

11、重启笔记本,马上按启动热键(快速间断的按)F12,下图所示:

image.png

12、可以参考下面的启动热键大全图,下图:

image.png

13、接着进入启动界面,在Boot Menu界面选择 USB字眼的启动选项,方向键上下选择按回车键确定,参考下图:

image.png

14、出现的小白系统界面,我们选择第一项启动win10x64位PE,然后回车进去,下图所示:

image.png

15、加载完成后弹出小白装机工具,我们选择好系统,点击安装,下图所示:

image.png

16、选择安装的系统盘C,然后点击开始安装,下图所示:

image.png

17、出现的提示,我们点击确定,下图所示:

image.png

18、正式开始安装系统,请您耐心等候哦,下图所示:

image.png

19、安装完成后,我拔掉U盘点击立即重启,下图所示:

image.png

20、接着开始正式加载系统,期间会多次自动重启,然后进入系统就安装成功了,下图所示:

image.png

以上就是u盘安装系统的全过程啦,可能图片教程会比较多,但是操作起来还是很方便的,希望能给您带来帮助。

栏目:u盘教程 阅读: 2019/05/29
栏目:u盘教程 阅读: 2019/05/27
装机吧一键重装系统

版权所有 © 2012-2020 保留所有权利